Hướng dẫn chức năng phản ánh sinh viên trên Mobile App
16/07/2021
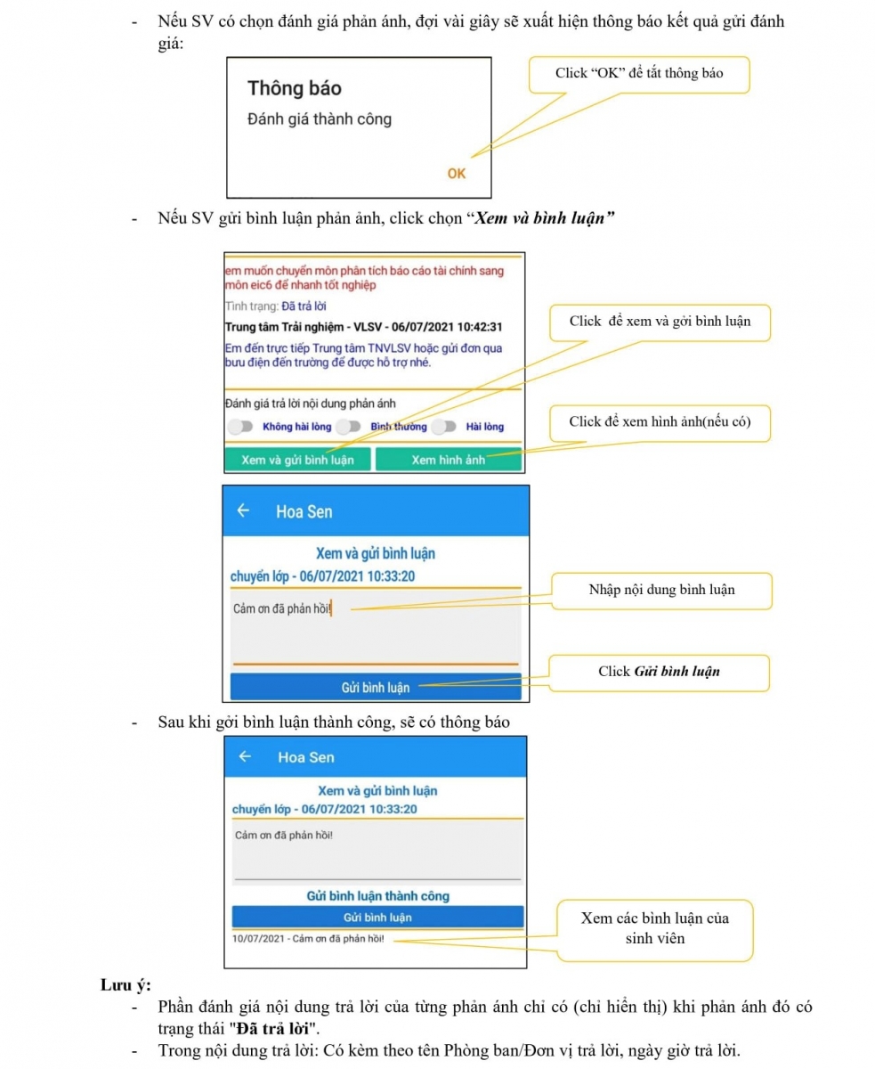
Để giải quyết các phản ảnh của sinh viên trong quá trình học tập và trải nghiệm tại Đại học Hoa Sen một cách nhanh chóng, chính xác và hiệu quả, phòng CNTT đã xây dựng chức năng Phản ảnh sinh viên trên PeopleSoft và Mobile App. Đính kèm các hướng dẫn sử dụng chức năng này.
>> Hướng dẫn chức năng phản ánh sinh viên dành cho sinh viên trên giao diện Mobile App
Trên Mobile App các bạn tải phiên bản 2.2.0 theo link:
1. Trên iOS: tại đây
2. Trên Android: tại đây






